AI绘画爽文小说?—— ComfyUI快速带你实现
本项目基于ComfyUI探索爽文小说文生图,灵感源于高热度的爽文AI绘图视频。项目先介绍图生图基础操作,即通过拼接两个文生图工作流,将生成图片传入新K采样器实现再生成。还讲解进阶的传统模型和Latent模型高清放大方法,包括所需组件及构建流程。同时提及在线体验方式,且建议无基础者先学习相关精品项目。

简介
本项目基于ComfyUI,以文生图为目标,通过对绘画流的组合,生成高质量的图片;同时,通过添加高清放大的相应教程,以此来提升生成图片的效果。
灵感来源
最近刷视频的时候,常常刷到爽文小说通过AI绘图生成图片后剪辑而成的视频,而且这些视频很能吸引住自己,并且也有不错的点赞量和播放量,刚好自己最近在学习comfyUI,想通过ComfyUI进行爽文小说文生图的尝试
项目案例

下载和本地使用基础的AI绘画流
下载和使用基础的AI绘画流在我的上一个精品项目中有进行讲解,其通过制作手机屏保这一主题,来对模型和软件的详细下载方法,基础的绘画流和其组件功能进行了详细的介绍。

在后续的教程中,我们需要小伙伴们有一定的ConfyUI使用基础,如果有本节课感兴趣但之前没有尝试过ComfyUI的小伙伴们,可以先去上面这个精品项目中学习一下哦
图生图的基础尝试
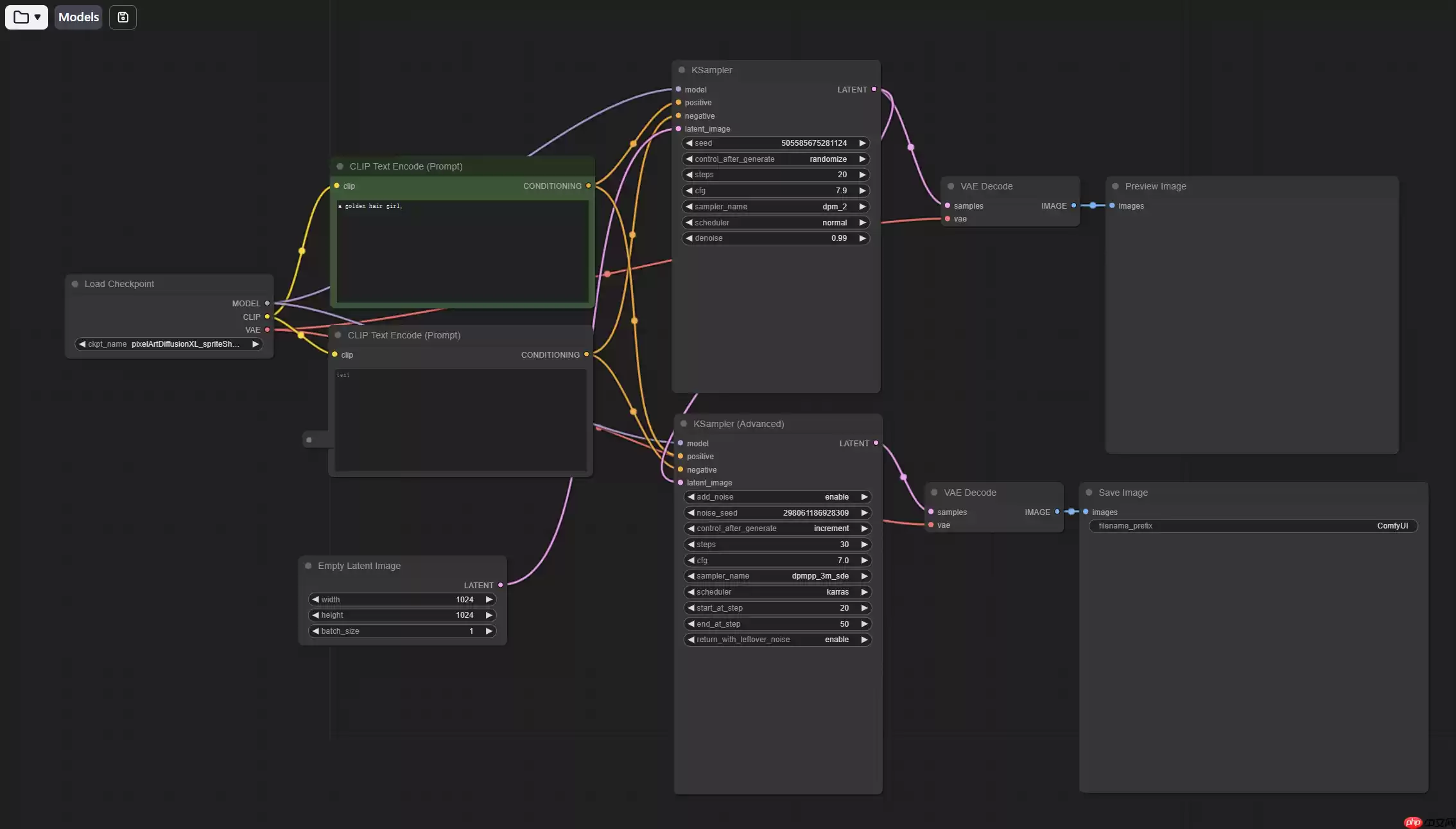
首先,我们先再次了解一下基础文生图的工作流,其由以下6个组件组成,每个组件各有其功能,具体的在上面的项目中有进行详细的解释

那如何将生成的图片进行再生成呢?其实很简单,只需要将生成的图片,再放入到新的一个K采样器中,即可进行图片的再生成,那么我们可以来看看下面这个基础的图生图工作流

大家对比以下基础的文生图流程后会发现,这个图生图其实是由两个文生图的工作流拼接而成的,但为什么后面那个是图生图而不是文生图呢?差别就在于,上面的图片是通过Empty Latent Image组件,将一个空的图片传到K采样器上进行生成,而下面的则是通过将生成的图片传到K采样器中,进行进一步的生成,因此可以达到图生图的效果。

如果你按照上面的工作流制作出了相应的AI绘画,那么恭喜你,成功实现了基础的图生图。
图生图进阶:传统模型高清放大
在做完上面的基础的图生图后,有些同学会觉得基础的图生图好像还是不能满足自己的需求,有些时候生成的两张照片长得基本一样,甚至有些时候会出现图片变花的情况,那么基于此,我们来通过传统模型放大和Latent放大,来实现图片的高清放大。
下面我们教大家如何实现传统模型高清放大。
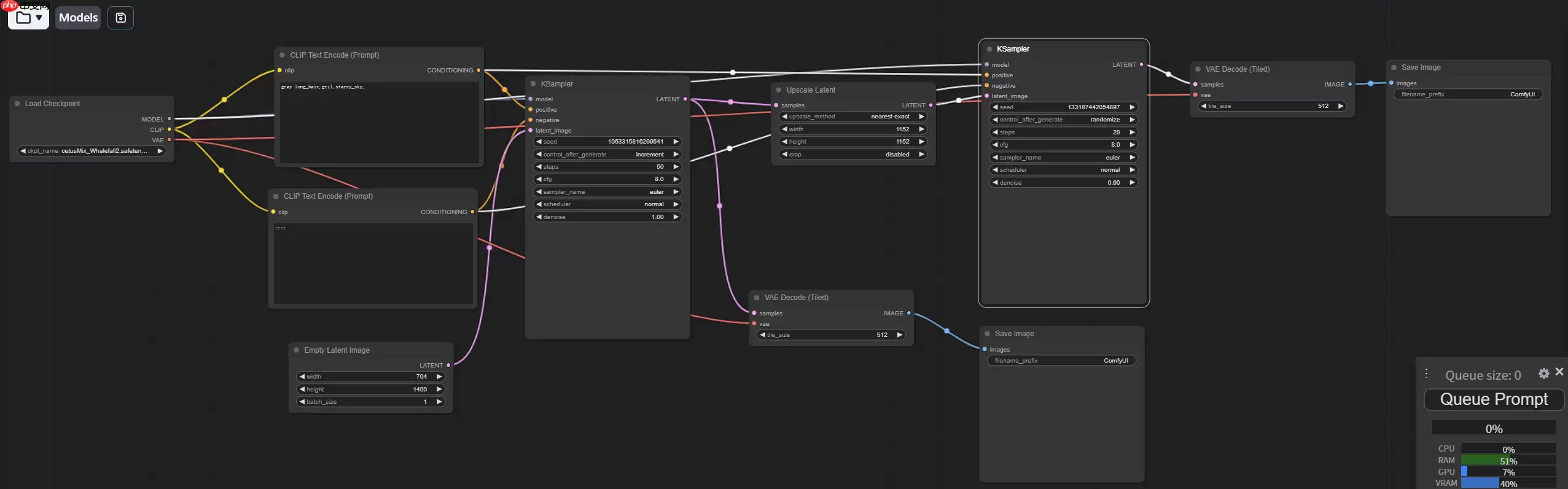
首先,我们在基础绘画流的基础上,添加一个Upscale Latent组件,通过:右击空白位置——》Add Node——》Latent——》Upscale Latent来创建。在此基础上,我们再创建基础绘画流的后半部分,即K采样器(Ksampler),解码器(VAE Decade),以及保存图像的Save Image。

创建完后,大家只需要选好自己想要的模型,写好提示词,然后点击右边的添加提示词队列(Queue Prompt),即可进行AI绘画了。

在小伙伴们的尝试中,可能会出现生成图片多了很多不想要的细节,以及人物多指等情况。那如何避免呢?接下来,我们来进行Latent放大的学习。
图生图进阶:Latent模型放大
首先,大家可以参考基础的绘画流和上面的传统放大,其思路都是一样的,都是在基础的绘画流的K采样器的输出后面进行修改和添加,从而实现图生图的效果。

在添加的组件中,主要由一个解码器,一个由放大模型加载器和使用放大模型的节点组成的放大部分,一个常规图像放大(Upscale Image)中进行模型的放大,以及最后由VAE编码器、K采样器、解码器和图像保存组成的基础绘画流的后半部分组成。
那其是怎样一个绘画流程呢?首先,将第一次采样的结果分成两路,一路直接传到解码器中解码并保存图像,另一个则是现进行解码,然后传入到模型放大部分,先由放大模型加载器中选择放大的模型,然后再将大模型和解码后的数据传入到放大模型节点中生成一个草图数据,然后将数据进行编码传到Upscale中来选择生成图像的参数,最后和传统流相似,通过一个采样器再进行一次采样,将输出的值进行解码,然后保存成图像进行呈现。
以下是组件的构建方式:
Load Upscale Modlel:Add Node——》loaders——》Load Upscale Model
Upscale Image(using model):Add Node——》Image——》Upscaling——》Upscale Image(using model)
Upscale Image:Add Node——》Image——》Upscaling——》Upscale Image
VAR Encode:Add Node——》_for_testing——》VAR Encode
VAE Decode、KSamler、Save Image:可以看上面的另一个精品项目
放大模型下载的提取码:https://pan.baidu.com/s/1JYb3n2eWSNOlrr2Qxpv4cw?pwd=iti8
在线体验图生图绘画工作流
大家可以在AI Studio主页的应用里点击ComfyUI,然后在里面启动实例进行体验,但小伙伴们要注意了,在线体验需要A币,需要进行充值哈,同时,项目启动的时间会比较长,注意耐心等待哈。
ComfyUI在线体验网址:https://aistudio.baidu.com/community/app/106043/selectedCourses?source=appCenter
如果想体验该项目中的绘画流,那需要在启动项目后,将里面的组件清空,在按照上面的流程添加连接后,即可体验图生图的绘画流。

当然,小伙伴们如果感兴趣,也可以体验以下最新的图生图绘画流,只需要在启动实例的时候选择图生图的实例进行启动即可,里面可以将导入的图片通过模型进行绘画。

相关攻略
许多Mac用户在运行AutoCAD时都曾遭遇自动保存失效的困扰:明明开启了备份功能,紧急时刻却找不到恢复文件,或频繁收到“路径不可用”的警告。这通常并非软件故障,而是因为自动保存目录默认指向了macOS的临时文件夹,系统清理或权限变更会导致这些备份文件被清除或无法访问。本文将提供一套完整的解决方案,
在银河麒麟操作系统上进行二维工程制图时,若发现缺少可用的CAD软件,通常是由于系统未预装此类专业工具或相关适配环境尚未配置。无需担忧,在国产操作系统生态中,已有数条成熟可靠的技术路径可供选择。 简而言之,您可以根据实际应用场景,从以下几种主流方案中选取最合适的一种:直接安装通过官方认证的成熟商业软件
使用浩辰CAD建模3D花朵台灯,首先勾勒整体轮廓与灯座。利用曲线工具绘制花瓣,通过阵列、移动和旋转组合成花,并添加纹理细节。将花朵与灯座组装,运用三维编辑功能调整结构。建模时需多角度观察检查比例与衔接。最后通过渲染功能添加材质与光影,使模型呈现逼真质感。
浩辰CAD可通过“插入”菜单中的“光栅图像参照”功能嵌入高清图片。插入前需确保图片分辨率足够,插入时可精确设置位置、缩放比例和旋转角度,并支持剪裁与显示调整。插入后图片作为整体对象,仍可随时通过夹点或属性对话框进行移动、缩放等修改,从而有效辅助设计工作。
HiCAD是一款开源AI参数化3D建模平台,用户可通过自然语言描述生成可编辑的3D模型。其核心功能包括实时预览、可视化参数调整、代码编辑及多AI模型支持,并支持STL OBJ格式导出以适配3D打印。平台提供在线体验与本地部署两种方式,适用于教育、创客及快速原型制作等领域。
热门专题
热门推荐
现货持有者坚守仓位,比特币接近115,000水平 近期比特币(BTC)价格接近$115,000水平,市场整体情绪谨慎,但现货持有者依旧坚守仓位,显示出一定的多头信心。 市场现状与资金流动 那么,当前市场的资金究竟在如何流动?分析显示,一个有趣的现象正在上演:短线资金的流入其实相当有限,市场热度并未急
目录 要点介绍:分析师称XRP呈现“最强看涨结构”高位清算集中于2 90美元以上区域 周四,XRP价格稳稳站在了2 80美元上方。这个位置守住了,意味着什么?意味着市场向那个经典的“杯柄形态”目标价——6美元以上——又迈进了一步。 要点介绍: 先看几个核心数据:周四XRP报收2 82美元。技术分析显
近期,以太坊(ETH)衍生品市场经历了短暂的闪崩,但随后价格快速企稳,交易者开始关注关键突破点——$4,500水平。 ETH衍生品市场现状 市场情绪往往在剧烈波动后显露真容。从最新的链上数据和期权、永续合约的交易情况来看,那场短暂的闪崩更像是一次压力测试——结果是,市场波动率显著下降,多空力量似乎进
DOGE单日暴涨11%,交易量激增四倍,市场风向变了? 最近,加密货币市场又热闹起来了。DOGE(狗狗币)上演了一出“旱地拔葱”,价格单日暴涨11%,更关键的是,成交量直接翻了四倍。这种“价量齐升”的场面,无疑给整个迷因币板块打了一针强心剂,市场情绪肉眼可见地回暖了。 DOGE价格拉升原因分析 那么
如何安全获取欧易(OKX)官方APP?一份详尽的下载与使用指南 Binance币安 欧易OKX ️ Huobi火币️ 当人们谈论“欧易易欧”时,指的往往是那个全球顶尖的数字资产交易平台——欧易(OKX)。作为业务版图庞大的行业巨头,其官方APP无疑是用户进行交易、查看行情和管理资产的核心工具。不过,





