MNT币是什么?Mantle未来前景与价值分析
Mantle Network (MNT) 是什么?
最安全的虚拟币交易平台推荐:
- OKX(欧易交易所)>>>进入官网<<< >>>官方下载<<<
- Binance(币安交易所)>>>进入官网<<< >>>官方下载<<<
首先,我们需要先解释一下Mantle Network 是什么、其独特之处以及如何运作?
Mantle Network 是新的以太坊第2 层(L2) 扩展解决方案,于2023 年7 月17 日上线主网。
像Mantle 这样的第2 层扩充解决方案可以减轻主网处理每笔单独交易的负担。此外,透过利用Optimistic Rollup 技术,在解决链上交易的总和之前,Mantle 可以透过链下计算安全地记录第2 层上发生的交易。
据官网所述,Mantle 交易费用比以太坊低80%,而且网络可以实现20 倍以上的交易吞吐量(每秒500 笔交易,而以太坊每秒25 笔交易)。
从理论上讲,Mantle 用户可以获得使用以太坊区块链的所有好处,而没有其主要缺点。
此外,Mantle 相容于EVM。EVM 代表「以太坊虚拟机器」。这使得网络更容易与以太坊生态系统互动。例如,Mantle可以执行以太坊智能合约,任何基于以太坊的dApp(去中心化应用程式)都可以轻松部署在Mantle 上。这显著增加了网络的功能,使其对开发人员更具吸引力。
Mantle (MNT) 历史介绍
2023 年5 月,Mantle与BitDAO 生态系统合并,创建了一个统一的生态系统:Mantle (MNT)。
BitDAO 由中心化交易所Bybit 的联合创始人Daniel Yan 和Ben Zhou 于2021 年6 月创立,该去中心化自治组织(DAO)以其庞大的金库而闻名。
BitDAO 与Mantle 的合并使新的Mantle 生态系统成为加密产业最大的金库,截至本文撰写时价值超过30 亿美元。该网络的DAO 通过了一项提案,分配2 亿美元的生态系统基金来支持Mantle 上的早期DApp 开发。
5 月与BitDAO 合并后, Mantle 于2023 年7 月在巴黎的EthCC 上公布了主网alpha 版本。在发布前,Mantle 经历了为期六个月的测试网阶段,处理了超过1400 万笔链上交易。
BitDAO 之前的加密货币BIT 已被替换为MNT 币(以1:1 的比例进行),这意味着BIT 持有者可以用旧代币换取等量的MNT。
Mantle网络的工作原理
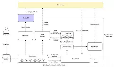
接下来,让我们更深入了解Mantle Network 的工作原理和架构。
Mantle Network 突破性功能的核心在于三个关键组件,每个组件在建立高效、安全的生态系统方面都发挥着至关重要的作用。
1.Optimistic Rollup 技术和MPC 节点
首先,Mantle 网络利用了Optimistic Rollup 技术,该技术将交易组织成批次,准备好批准并合并到主网络的资料中。Rollup 有效地捆绑了数以万计的交易,简化了验证过程。他们利用状态前和状态后执行根来验证分派事务批次之前和之后的状态变更。
在运行过程中,交易「按原样」呈现给第1 层(L1) 网络,并在其完整性的假设下运作,而Optimistic Rollup 技术促进了更快的第2 层网络速度。
然而,L1 网络上的交易需要经过较长的验证期,有时长达7 天。Mantle 试图透过引入一种称为多方运算(MPC) 节点的新节点角色来克服这一限制。MPC 节点独立地根据交易资料计算状态根,并为有效状态转换提供签署。随着越来越多的节点验证一个区块,对其有效性的信心也会增强。
透过部署在两个网络上的桥接智能合约,Optimistic Rollup网络与L1网络连接,确保无需第三方的安全资产转移。
2.模组化网络架构
Mantle Network采用模组化区块链架构,与节点同时管理所有任务的单体区块链不同。在Mantle的设计中,交易执行发生在Mantle网络上,而共识和结算过程发生在以太坊上。
3.Mantle的资料可用性节点
Mantle 的资料可用性(DA) 节点由EigenLayer 的EigenDA 模组提供支援。它们储存汇总交易的记录,使第1 层和第2 层的验证者都可以存取它们。验证者可以在防诈欺挑战期间从DA 节点检索资料或交易。Mantle DA 节点也向L1 网络发布资料有效性证明。
值得注意的是,模组化资料可用性系统并透过EigenDA 实施经济有效的模型使Mantle Network 能够降低交易费用,同时增强安全性。
MNT 币是什么?
MNT 币是Mantle Network 的原生加密货币,MNT ($MNT) 是代币的符号/代码。此外,它是一种ERC-20 代币,于2023 年6 月20 日在以太坊链上铸造。
MNT 币是一种多功能数位资产,既可以作为治理工具,也可以作为实用代币。
一方面,它作为Mantle 区块链的原生货币,反过来又为交易提供动力。因此,每当任何用户在Mantle 主网上执行交易时,其$MNT 都会被用来支付Gas 费用。
另一方面,MNT 币也充当了治理投票权的门票。每个$MNT 具有相同的投票权重。有了它,持有者可以积极参与DAO 投票并影响决策过程。在这方面,代币正在接管$BIT 的功能。
Mantle 治理和金库本质上是从BitDAO 过渡的。毕竟,自从Mantle主网推出以来,BIT(BitDAO的原生代币)持有者就可以将这种资产以一比一的比例迁移到MNT 币中。如果您持有$BIT,请务必造访Mantle 的官方说明,以了解如何将其转换为$MNT。如果您的BIT 位于中心化交易所,则大多数情况下转换将自动进行。
除了MNT 的主要用途和用例之外,该代币还可以作为Mantle 主网节点的抵押资产。在这种情况下,它可以额外激励参与和对网络安全和稳定的贡献。
当然,该加密货币也可以用来转移价值和进行投机交易。
MNT 代币经济学
$MNT 代币的分配受到Mantle Governance 严格流程的管理,分配领域包括用户激励、技术合作伙伴激励、核心贡献者团队和顾问,以及收购和代币交换等其他机会。最初,$MNT 代币的分配占Mantle Treasury 的65.6%,占流通供应量的34.4%。
去年6 月,Mantle 社群通过了一项提案,在$MNT 代币推出之前优化完全稀释的供应。该提案主要涉及不将Mantle Treasury 中目前持有的30 亿美元BIT 代币转换为$MNT,与$BIT 相比,有效减少了30 亿美元完全稀释代币的供应量。
根据最近的报告,Mantle 金库将持有47.4% 的MNT,而52% 将用于流通。剩余的0.6% 将保留给Mantle 核心预算。
MNT 币价格分析
MNT 币于2023 年7 月17 日开始交易,并在2024 年1 月3 日到达0.6928 美元的价格高点,其价格低点为2023 年10 月18 日创下的$0.3136。
截止北京时间1 月8 日下午,MNT 在BTCC 上的交易价格为0.591352 美元,目前在所有加密货币中排名第43 位。Mantle 目前流通的供应量为3,127,441,863,总市值为1,849,265,193 美元。
过去24 小时内,Mantle 价格下跌1.68%。Mantle 在过去7 天里经历了一段艰难的上涨势头,下跌了8.06%。MNT 本周显示出看跌迹象,如果您正在考虑购买Mantle,现在可能是投资的好时机。
在过去的30 天内,MNT 的价格下跌了7.38%,使其之前的价值0.638471 美元减少了0.047119 美元。当前的下降趋势意味着Mantle目前处于下跌状态。MNT 价格在过去90 天内上涨了58.84% ,在之前的0.372294 美元的基础上增加了0.219058 美元。
MNT 未来价格预测
了解了其价格历史后,接下来,让我们来看看一些Mantle 价格预测。
1.2024 年MNT 价格预测
截至2024 年初,Mantle 的价格预测仍然主要是正面的,一些分析预测MFT 2024 价格约为0.6289 美元,而WalletInvestor 甚至指出价格有可能在年底达到0.984 美元。
2.2025 年MNT 价格预测
据WalletInvestor 称,到2025 年,Mantle 价格预计上涨至1.263 美元,这似乎是考虑将Mantle 作为投资选择的一个很好的理由。
而PricePrediction.net 预测MNT 价格将上涨至0.8764 美元,TradingBeast 也同意预测将上涨至0.9743 美元。
3.2030 年MNT 价格预测
对于2023 年Mantle 价格,PricePrediction.net 表示,Mantle 价格将进一步上涨,并最终在本世纪末达到0.799 美元。
WalletInvestor 也持乐观态度,表示MNT 将达到3.22432 美元。尽管如此,TradingBeast 的愿景仍然不那么乐观,预测Mantle 代币将跌至0.01546 美元。
总结
作为一个以太坊L2 项目,Mantle Network 以其令人印象深刻的速度和具有成本效益的交易费用而脱颖而出,为用户提供了主流选项之外的令人耳目一新的替代方案。
此外,在BitDAO 的支持下,Mantle 拥有成为主要参与者的资源和动力,为开发人员和用户提供一个灵活且安全的去中心化应用程式平台。然而,它是否能够与其他第2 层网络竞争并获得采用还有待观察。
热门专题
热门推荐
百度网盘个人版如何转企业版?完整切换步骤详细指南 当个人网盘难以满足团队文件共享与协作需求时,百度网盘提供的企业版无疑是高效解决方案。本文将为你详细解析如何直接在百度网盘App内,将个人账户一键切换至功能更强大的企业版,快速开启团队文件管理新模式。 第一步:进入个人中心页面 首先,请确保已安装并打开
“AI+eSIM”云智终端方案正式商用,首批合作项目5G AI CPE成功落地 在MWC 2026世界移动通信大会上,产业合作迎来重大进展。由全球移动通信系统协会(GSMA)与中国联通共同倡导的“‘AI+eSIM’云智终端合作联通方案”正式对外发布,并迅速完成首个商业化项目签约。中国联通联合通则康威
洛克王国世界水泡壳技能搭配完全指南:打造攻防一体的战术核心 世界水泡壳的技能池设计充满了战术深度,完美诠释了攻防一体的战斗哲学。无论是纯粹依靠威力压制对手的技能,还是具备控制、辅助等战略功能的技能,都能在其技能库中找到。掌握其技能搭配的核心思路,是让世界水泡壳在对战中发挥出全部潜力的关键,能够轻松取
现货比特币ETF单周吸金14 2亿美元,强势回归背后的市场信号 加密货币市场正迎来关键转折点。近期数据显示,现货比特币ETF资金流入呈现爆发式增长,成为近期最受关注的市场风向标。这不仅反映了机构资金的重新布局,更可能预示着市场供需结构的深层变化。 数据解读:创纪录的资金流入意味着什么? 根据专业追踪
河西竹篮打水奇遇触发地点指南 想要成功触发《燕云十六声》中颇具趣味的“竹篮打水”奇遇,玩家需要首先前往河西地图的特定区域进行探索。该触发点位置较为隐蔽,建议在河西沿岸的村落与水边场景多番巡视。当你接近正确位置时,可以留意游戏内的环境暗示,例如独特的视觉标识、背景音效的变化或氛围的微妙转变,这些都是系









