阿里深夜干了件大事,成本暴降90%
智东西9月12日报道,今天凌晨,阿里通义实验室正式发布下一代基础模型架构Qwen3-Next,并训练了基于该架构的Qwen3-Next-80B-A3B-Base模型,该模型拥有800亿个参数,仅激活30亿个参数。
免费影视、动漫、音乐、游戏、小说资源长期稳定更新! 👉 点此立即查看 👈

Base模型在Qwen3预训练数据的子集上训练,包含15T tokens训练数据,仅需Qwen3-32B 9.3%的GPU计算资源,针对超过32k的上下文,推理吞吐量可达到Qwen3-32B的10倍以上。
同时,基于Base模型,阿里开源了Qwen3-Next-80B-A3B的指令模型(Instruct)和思维模型(Thinking),模型支持原生262144个token上下文长度,可扩展至1010000个token。

其中,Qwen3-Next-80B-A3B-Instruct仅支持指令(非思考)模式,其输出中不生成
指令模型的性能表现与参数规模更大的Qwen3-235B-A22B-Instruct-2507相当,思维模型优于谷歌闭源模型Gemini-2.5-Flash-Thinking。

指令模型测试基准

思维模型测试基准
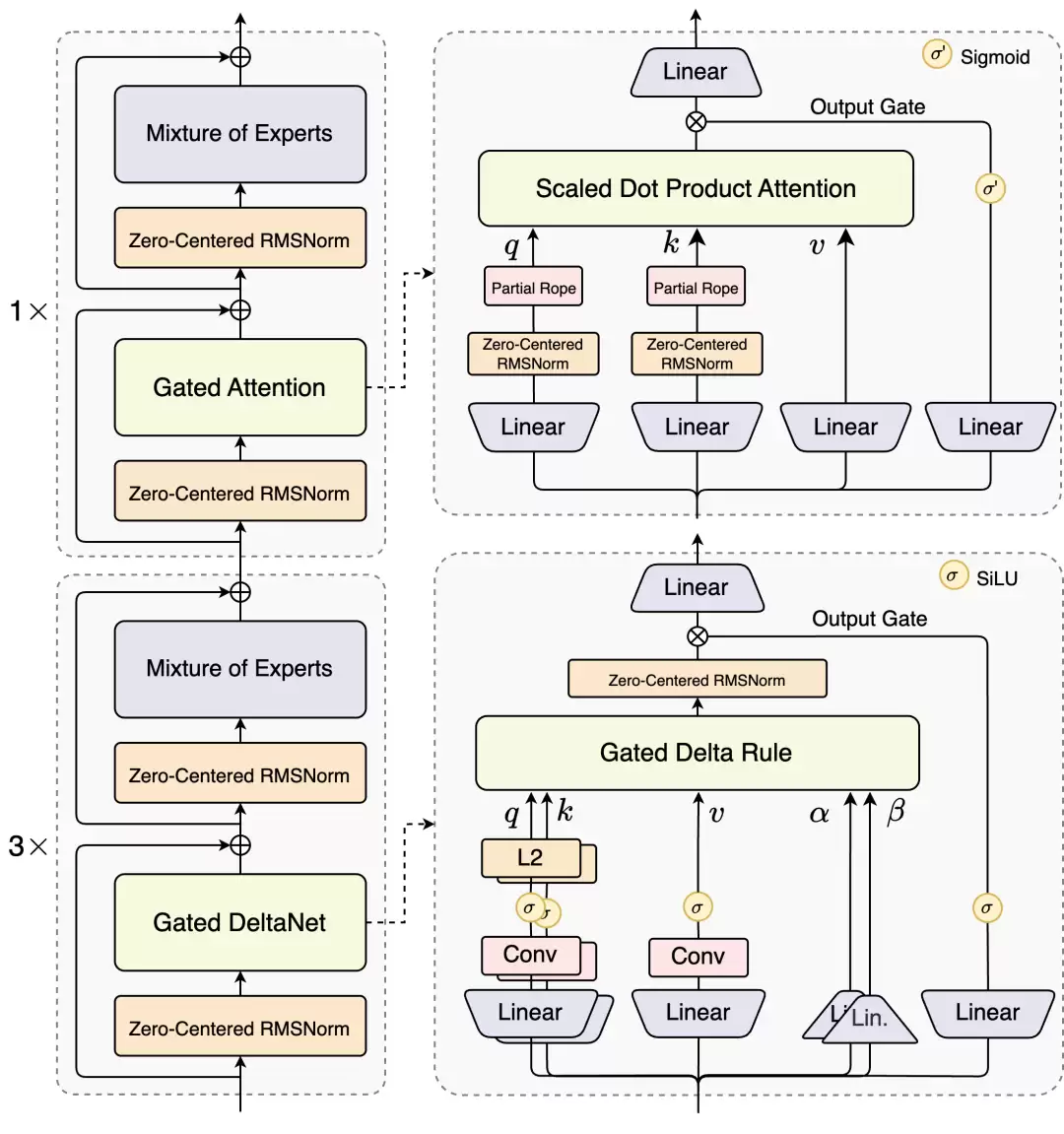
在架构升级方面,相比阿里4月底的Qwen3 MoE模型,新增了混合注意力机制、高稀疏度MoE结构、一系列训练稳定友好的优化,以及提升推理效率的多Token预测(MTP)机制等。
新模型已在魔搭社区和Hugging Face开源,开发者也可通过Qwen Chat或阿里云百炼、NVIDIA API Catalog体验Qwen3-Next。
开发者在Qwen的X评论区称赞其新增的多Token预测(MTP)机制,称这是最令人印象深刻的部分。


Qwen Chat地址:
https:// c h a t.qwen.ai
Hugging Face地址:
https:// huggingface.co/collections/Qw en/qwen3-next-68c25fd6838e585db8eeea9d
魔搭社区:
https:// modelscope.cn/collections/Qw en3-Next-c314f23bd0264a
阿里云百炼:
https://bailian.console.aliyun.com/?tab=model#/model-market/detail/qwen3?modelGroup=qwen3
麻 将01.指令模型接近235B旗舰模型,思维模型超Gemini-2.5
总的来看在性能方面,指令模型接近阿里参数规模235B的旗舰模型,思维模型表现优于Gemini-2.5-Flash-Thinking。
其基座模型为Qwen3-Next-80B-A3B-Base,仅使用1/10的Non-Embedding激活参数,在大多数基准测试中,性能表现与Qwen3-32B-Base相近。但其总训练成本为Qwen3-32B-Base的10%不到。

得益于其新的混合模型架构,Qwen3-Next在推理效率方面,与Qwen3-32B相比,Qwen3-Next-80B-A3B在预填充(prefill)阶段,在4k tokens的上下文长度下,吞吐量接近前者的7倍,当上下文长度超过32k时,吞吐量提升达到10倍以上。

在解码(decode)阶段,该模型在4k上下文下实现近4倍的吞吐量提升,在超过32k的长上下文场景中能保持10倍以上的吞吐优势。

具体来看,其指令模型表现优于Qwen3-30B-A3B-Instruct-2507和Qwen3-32B-Non-thinking,并取得了几乎与参数规模更大的Qwen3-235B-A22B-Instruct-2507模型相近的结果。
只有在面向大模型的综合性评测基准、高难度数学推理基准AIME25中,指令模型的表现略逊色于Qwen3-235B-A22B-Instruct-2507,在编程、复杂问答与长对话的评测中表现更好。

Qwen3-Next-80B-A3B-Instruct在RULER上所有长度的表现明显优于层数相同、注意力层数更多的Qwen3-30B-A3B-Instruct-2507,甚至在256k范围内都超过了层数更多的Qwen3-235B-A22B-Instruct-2507。

思维模型的表现优于预训练成本更高的Qwen3-30B-A3B-Thinking-2507、Qwen3-32B-thinking,全面超过谷歌的闭源模型Gemini-2.5-Flash-Thinking,并在部分指标上接近阿里最新旗舰模型Qwen3-235B-A22B-Thinking-2507。

02.混合注意力、MoE、稳定优化,多Token预测加持
研究人员在博客中提到,Qwen3-Next是针对大模型在上下文长度和总参数两方面不断扩展的未来趋势而设计。
Qwen3-Next采用的是Qwen3 36T预训练语料的均匀采样子集,包含15T tokens的训练数据,其训练所消耗的GPU Hours不到Qwen3-30A-3B的80%;与Qwen3-32B相比,仅需9.3%的GPU计算资源,即可实现更优的模型性能。
这一模型结构相较其4月底推出的Qwen3的MoE模型,新增了多种新技术并进行了核心改进,包括混合注意力机制、高稀疏度MoE结构、一系列训练稳定友好的优化,以及提升推理效率的多Token预测(MTP)机制等。

混合注意力机制:用Gated DeltaNet(线性注意力)和Gated Attention(门控注意力)的组合替换标准注意力,实现超长上下文长度的有效上下文建模。
研究人员发现Gated DeltaNet相比常用的滑动窗口注意力(Sliding Window Attention)和Mamba2有更强的上下文学习能力, 并在3:1的混合比例下,即75%层使用Gated DeltaNet,25%层保留标准注意力,能一致超过超越单一架构,实现性能与效率的双重优化。
同时在保留的标准注意力中,研究人员进一步引入多项增强设计,包括沿用先前工作的输出门控机制,缓解注意力中的低秩问题,将单个注意力头维度从128扩展至256,仅对注意力头前25%的位置维度添加旋转位置编码,提高长度外推效果。
高稀疏度混合专家(MoE):在MoE层中实现极低的激活比率,大幅减少每个token的FLOPS,同时保留模型容量。研究人员的实验表明,在使用全局负载均衡后,当激活专家固定时,持续增加专家总参数可带来训练loss的稳定下降。
此前,Qwen3系列的MoE专家激活比约为1比16,Qwen3-Next实现了1比50的激活比。
稳定性优化:包括零中心化和权重衰减LayerNorm等技术,以及其他增强稳定性以实现鲁棒的预训练和后训练。研究人员发现,注意力输出门控机制能消除注意力池与极大激活等现象,保证模型各部分的数值稳定。
多Token预测(MTP):提升预训练模型性能并加速推理,Qwen3-Next特别优化了MTP多步推理性能,通过训练推理一致的多步训练,进一步提高了实用场景下的投机采样(Speculative Decoding)接受率。
03.结语:3B激活参数对标旗舰模型!阿里凭架构创新为模型降本提速
Qwen3-Next的突破点在于同时实现了大规模参数容量、低激活开销、长上下文处理与并行推理加速。此外结合注意力机制、MoE设计等方面的多项架构创新,阿里通义此次实现仅激活3B参数模型就能对标规模更大模型的性能,使得模型在性能与效率之间找到更佳平衡点,同时为降低模型训练、推理成本提供了有效路径。
研究人员在博客提到,未来他们将持续优化这一架构并开发Qwen3.5。与此同时近期阿里通义已经推出数个不同领域的模型,如超万亿参数的Qwen3-Max-Preview、文生图及编辑模型Qwen-Image-edit、语音识别模型Qwen3-ASR-Flash等。随着其多领域模型的持续落地与开源,阿里通义在开源社区的技术影响力正逐步增强。
热门专题
热门推荐
加密货币行业翘首以盼的监管里程碑,终于有了实质性进展。美国证券交易委员会(SEC)主席保罗·阿特金斯(Paul Atkins)近日证实,那份允许加密项目在早期获得注册豁免权的“安全港”框架提案,已经正式送抵白宫,进入了最终审查阶段。 在范德堡大学与区块链协会联合举办的数字资产峰会上,阿特金斯透露了这
微策略Strategy报告:第一季录得144 6亿美元浮亏 再斥资约3 3亿美元买进4871枚比特币 市场震荡的威力有多大?看看Strategy的最新季报就明白了。根据其最新向美国证管会(SEC)提交的8-K报告,受市场剧烈波动影响,这家公司所持的比特币在第一季度录得了一笔惊人的数字——144 6亿
稳定币巨头Tether的动向,向来是加密世界的风向标。这不,它向Web3基础设施的版图扩张,又迈出了关键一步。公司执行长Paolo Ardoino在社交平台X上透露,其工程团队正在全力“烹制”一个新项目——去中心化搜索引擎 “Hypersearch”。这个消息一出,立刻引发了行业的广泛猜想。 采用D
基地位于Coinbase旗下以太坊Layer2网络Base的Seamless Protocol,日前正式宣告了服务的终结。这个曾经吸引了超过20万用户的原生DeFi借贷协议,在运营不到三年后,终究没能跑赢时间。它主打的核心产品是Integrated Leverage Markets(ILMs)——一
PAAL代币揭秘:深度解析Web3社区治理的核心钥匙 在去中心化自治组织的浪潮中,谁真正掌握了项目的话语权?PAAL代币提供了一套系统化的答案。它不仅是生态内流转的价值媒介,更是开启链上治理大门的核心凭证。通过持有并质押PAAL代币,用户能够对协议升级、资金分配乃至战略方向等关键事务投出决定性的一票





