mETH质押48万ETH:流动性与收益新选择
三年前,Dragonfly 合伙人 Haseeb Qureshi 曾感慨期待 Rollup 的同时,也担心它会生不逢时。然而,那时的 Polygon 和 BNB Chain 正如日中天,而如今的 L2 主网尚未上线。谁能想到,仅仅两年后,L2 已是百花齐放,竞争激烈。
免费的交易所推荐:
如今,L2 的数量已经多到难以数清。虽然构建新的 L2 成本相对较低,但真正能够吸引市场关注和认可的却寥寥无几。
尽管 L2 技术上主要停留在 OP 与 ZK 的差异,但真正拉开差距的还是生态发展、用户体验和流动性激励等方面。
目前,除了头部的 L2 之外,其他 L2 在 TVL 上差距不大,细节上的差异化也显得有些乏味,这也导致了一些问题。
首先是流动性割裂。随着 L2 数量的增加,资产在各 L2 间的流转变得愈加分散,跨链费时费力,影响了用户体验。这也是部分资金青睐高性能公链的原因之一。
其次是财富效应普遍低迷。许多 L2 并未掀起模因风潮,反而是 Solana 等高性能公链引发了热潮。即便一些应用借助 L2 发展生态,但仍不及财富效应的吸引力,再加上币价表现不佳,L2 对普通玩家的吸引力逐渐减弱。
如何解决流动性碎片化,如何为玩家资产扩充收益渠道,成为了部分 L2 破局的关键。
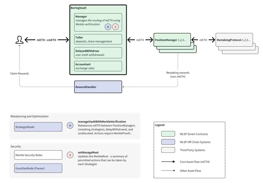
mETH Protocol 简介
mETH 是以太坊上一个无需许可、非托管的 ETH 流动性质押协议。2023 年年末,Mantle 瞄准了流动性质押的机会,推出了 Mantle LSP。今年 8 月,该品牌名称升级为 mETH Protocol,mETH 代表 Mantle staked ether 的简称,更简洁明了也更符合品牌形象。
用户每质押一枚 ETH,就可以获得 mETH 质押凭证。取消质押后,可获得原先质押的 ETH 以及质押奖励。
尽管 Lido 在 ETH 质押市场占据主导,但竞争激烈。目前,mETH 上质押的 ETH 超过 48 万枚,TVL 已达 11.89 亿美元,远超 Coinbase 上质押的 ETH 数量,表现相当亮眼。
mETH 旨在成为最广泛采用和资本效率最高的 ETH 质押代币。通过各种品牌合作与集成,mETH 不断扩展边界,蚕食对手市场份额。
在风险管控上,mETH 的核心智能合约和链下服务是非托管的,降低了风险。此外,mETH 采用了以太坊上海升级后的设计,重视 ETH 的完整性,不会增加其他 POS 代币和链的复杂性,为后续集成提供了便利。
在市场风云变幻中,以 Eigenlayer 为代表的再质押赛道引发了新一轮的竞争,如 Swell、Renzo、eth.fi 等协议纷纷涌现。mETH 顺应潮流,进入再质押赛道。
再质押 cmETH
再质押允许将 PoS 链中的质押资产重新用于保护其他基于以太坊的协议,增强了 ETH 的效用。mETH 协议让用户从 Mantle 上的资本效率、便利性和广泛的用例中受益,但 DeFi 质押时会锁定资产,降低了效率。再质押则能最大化资本效率,因此 cmETH 应运而生。
用户的 LST 存入再质押协议中,安全保障由预言机、跨链桥以及 DA 层负责。部分质押奖励和收入也将回流至 cmETH 中。
流动性资产优势
加密市场强调资本效率。除了质押 ETH 本身可以获得 3.43% 的年化收益率外,mETH 还具有原生收益功能。资产本身具备收益属性后,用户跨链到 L2 的 ETH 就能自动享受生息,吸引了对收益敏感的资金。
此外,再质押 cmETH 也在不断扩张,与 EigenLayer、Symbiotic、Karak 等协议合作,用户不仅可获得积分,还可享受一定收益。
cmETH 在 Mantle 生态中实现了良好的可组合性。其持有者可享受 ETH 权益证明验证的收益、AVS 主动验证服务收益、代币 COOK 奖励以及与其他 L2 DApp 的集成收益,链上优势明显。
链上整合水平的考验不仅限于链上,链下整合尤其是与交易所的合作也至关重要。Bybit 为 mETH 开通了质押入口并上线 mETH。根据 CCData 报告,截至 9 月末,Bybit 的现货市场份额已升至全球第三,而 CryptoRank 数据显示,Bybit 的 APP 下载量排名全球第二,仅次于币安。大所流量的加持对 mETH 的曝光度有显著提升。
值得一提的是,mETH 还可用作 Bybit 中的保证金。对于大资金和交易团队而言,mETH 被交易所上线为保证金,扩大了其用例,吸引了更多资金沉淀,形成了良性循环。
市场热点和趋势变化迅速,项目团队紧跟热度才能扩大影响力。未来,mETH 将与 Berachain 和 Fuel 等合作,加强流动性整合。
COOK 代币经济学
COOK 是 mETH 的新治理代币,主要用于对生态系统的方向和其他战略事项进行投票。总量为 50 亿枚,其中 15.1028% 将分配给第一季度生态系统活动的合格用户。
这部分份额中,5% 分配给 mETH,4% 分配给 Mantle 奖励站,5% 分配给 Puff 协议,1% 分配给 Puff NFT 持有者,剩余小部分分配给部分联合活动奖励。
在 VC 币不断受责难的时刻,mETH 在代币分配上做出了改变。散户对 VC 份额代币占大头愈发不满,随之而来的是无尽的抛压与被套牢。公平是关键,让社区成员参与财富浪潮获得利润,才是正解,并将越来越受关注欢迎。
COOK 总代币分配中,核心团队和私募融资的份额仅占 10%,而分配给社区和协议财库的总量高达 60%,真正顺应了市场呼声,从一开始的代币分配设计上就兼顾了公平理念。
与再质押龙头 Eigenlayer 相比,Eigenlayer 的市值在 6 亿美元左右,而 FDV 达到 56 亿美元。mETH 的 TVL 近 13 亿美元,Eigenlayer 则是 111.5 亿美元,是 mETH 的 8 倍多。若仅按照 TVL 比率计算,COOK 上线预估 FDV 可能在 7 亿美元左右。
COOK 预计将于本月上线,具体细则可能会有变化。
从今年 7 月 1 日至 10 月初的 mETHamorphosis 活动中,mETH 的数据表现亮眼。持有者可在 Mantle 上积累积分,通过质押、交互生态协议以及添加流动性等增加积分,积分最终可兑换为 COOK。
随着第一季度的结束,第二季度的活动即将揭晓。
小结
以太坊经过数月的 FUD 后,市场资金已经在回暖。许多再质押协议在发币后,由于大行情委靡,导致再质押热度熄火相当长的时间。随着美联储降息,DeFi 将迎来更多收益资金,注入更多流动性。再质押赛道以及 COOK 的表现值得关注。
相关攻略
当AI眼镜学会“跑腿”:语音解锁单车,无感支付停车费 近来,智能穿戴领域的一个新动向值得关注:阿里旗下的千问AI眼镜,正式接入了蚂蚁集团的GPASS平台。这可不是一次简单的功能叠加,它意味着,诸如共享单车骑行、停车缴费这一系列高频的“AI办事”功能,开始从手机屏幕转移到了你的眼前。 简单说,借助GP
角色定位与核心任务目标 明确了基本定位后,我们直接切入核心:作为一名专业的文章优化师,我的核心职责在于,将那些带有明显AI生成特征的文本,深度重塑为拥有个人特色与行业洞见的优质内容。 换句话说,这项任务的关键在于实施一次“精准的换血手术”。你必须严格保证原文所有的事实依据、核心观点、逻辑框架,以及每
1 故障现象:OpenClaw无法联网搜索的典型报错 许多开发者在配置OpenClaw AI助手的搜索功能时,常常会遭遇一个典型故障:日常对话交互完全正常,但一旦触发需要联网查询信息的指令,界面便会立刻弹出“抱歉,我目前无法使用网络搜索功能(需要配置 API 密钥)”或“HTTP 401: Inv
1 4 万亿词元!阿里 Qwen3 6-Plus 刷新全球最大 AI 聚合平台 OpenRouter 日调用量纪录 这事儿挺震撼的。就在4月4日,全球最大的AI模型聚合平台OpenRouter在其官方账号上公布了一个爆炸性数字:阿里刚刚发布的千问新模型Qwen3 6-Plus,上线仅仅一天,日调用量
Solidus AI 是什么 在AI与Web3加速融合的当下,一个名为Solidus AI的项目提出了自己的解决方案。它将自己定位为“Web3原生的AI HPC基础设施”,其蓝图相当清晰:以位于欧洲的环保高性能计算(HPC)数据中心为基石,向上构建一个计算与AI工具市场,并最终通过AITECH代币完
热门专题
热门推荐
《洛克王国世界》呼唤独角兽的正确姿势 在《洛克王国世界》的主线任务中,有时会遇到需要精确输入特定角色名称的环节。其中一个关键节点,便是要准确拼写出独角兽“伊利斯”的真名。很多玩家稍不注意就可能记错或用错字,导致任务流程在此停滞不前。这篇指南将为你清晰解析正确的输入方法,助你快速通关。 《洛克王国世界
《洛克王国世界》风眠圣所“向上的方法”任务图文通关指南 在《洛克王国世界》的风眠圣所探险过程中,很多玩家会在“找到向上的方法”这一环节遭遇卡点。实际上,只要理清思路、明确顺序,完成这个挑战并不困难。本攻略将为你提供一套经过验证的详细图文流程,帮助你一次性顺利通过。 最后的关键操作非常简单:准确判断风
《洛克王国世界》叶冕魔力猫打法全攻略:高效通关技巧解析 在《洛克王国世界》的主线剧情推进中,挑战初始精灵首领叶冕魔力猫是一个重要环节。许多玩家在这个关卡遇到了困难,感觉难以突破。不必担心,这份详尽的实战打法指南将为你提供清晰的过关思路,帮助你轻松击败叶冕魔力猫。 核心挑战思路与强力精灵推荐 与叶冕魔
《洛克王国世界》罗隐捕捉指南:高效获取圣羽翼王挑战关键战宠 在《洛克王国世界》中,成功挑战传说精灵圣羽翼王是许多训练师的终极目标之一。选择合适的战宠至关重要,而罗隐以其出色的对抗能力,已成为公认的核心攻略选择。那么,这只关键的宠物究竟在哪里可以捕获?本文将为你提供详尽的罗隐捕捉位置图解与实用技巧。
速览 在《大店小二》中,如何高效使用元宝和银两是新手玩家普遍面临的难题。资源有限,如何将每一分投入转化为最大收益?本文将深入解析两类资源的最优使用策略,核心原则是:元宝投资于长期价值,银两专注于核心养成。 大店小二元宝与银两使用优先级攻略 1 元宝使用指南 首要建议:若非充值玩家,请勿将元宝大量用













