sqlserver2008客户端怎么连接服务器_sqlserver2008客户端连接服务器方法介绍
许多用户对于如何通过客户端连接sql server 2008服务器感到困惑。以下是iefans小编为大家整理的一份详细指南,帮助您轻松掌握sql server 2008客户端连接服务器的方法,一起来了解一下吧!
免费影视、动漫、音乐、游戏、小说资源长期稳定更新! 👉 点此立即查看 👈

首先,您需要从网络上下载SQL Server 2008 Client。下载后安装客户端,建议不要进行汉化,因为汉化可能会导致某些功能异常。

安装完成后,打开客户端,您会看到如下的目录结构,这时您就大致了解如何启动程序了。客户端界面非常直观,使用起来也很简单。

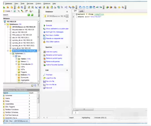
找到并启动应用程序文件Manager.exe,即可进入客户端界面。接下来,您需要连接到远程数据库。假设目标数据库的IP地址为192.168.0.20,点击“register database”,您将看到如下的界面。

最简便的连接方法是按照注册向导的步骤进行操作。填写数据库名称后,完成注册过程。

完成注册后,在标记的数据库上点击右键,选择“连接”。整个过程非常简单。

此时,数据库连接就成功了,您可以随意进行各种操作。

关于SQL Server 2008的更多攻略推荐:
SQL Server 2008与Windows 10兼容性问题解析

相关攻略
如何修复Windows系统蓝屏代码0x0000008e:解决内核参数异常错误 当Windows系统突然蓝屏,屏幕上赫然显示着错误代码0x0000008e,这通常意味着系统内核在处理某些异常时“卡壳”了。别慌,这背后最常见的原因无外乎驱动冲突、内存接触不良、特定系统补丁的缺陷,或是硬件兼容性问题。好消
如何修复Windows系统更新报错0x80070003 遇到Windows更新报错0x80070003,提示“系统无法找到指定的路径”,这事儿确实挺让人头疼的。别急,这个错误本质上是个“寻路”问题——系统更新组件在访问某个关键目录或文件时迷路了。问题根源通常出在SoftwareDistributio
如何开启Windows 11“超分辨率”功能:AI提升游戏与视频画质全攻略 有没有遇到过这种情况?在Windows 11上玩游戏或者看视频,总觉得画面细节不够锐利,边缘有点发虚,甚至能看出明显的像素颗粒感。这很可能是因为系统内置的一项“黑科技”没有打开——那就是AI驱动的超分辨率技术。不过,这项功能
如何解决Windows系统启动提示“No Bootable Device” 开机时屏幕上跳出“No Bootable Device”这行字,确实让人心头一紧。这行提示说白了就是:电脑在启动的“寻路”阶段,没能从任何存储设备里找到有效的引导程序。问题根源通常指向几个方向:硬盘压根没被识别、启动顺序排错
如何在Windows中查看SSD硬盘剩余寿命 检查固态硬盘健康状态教程 想知道你的固态硬盘还能“健康”工作多久吗?其实,Windows系统本身就内置了几种方法,可以直接读取SSD固件里的寿命估算参数。下面这三种主流方法,各有侧重,结合起来看,能让你对硬盘状态了如指掌。 一、通过Windows设置界面
热门专题
热门推荐
红色沙漠星之塔怎么进入 好消息是,星之塔的进入方式非常直接,它会在主线流程中自动解锁,你完全不需要提前满世界探索或者寻找隐藏入口。 当你跟随主线指引,到达星之塔所在的那片区域后,抬头就能看到它矗立在山顶。接下来要做的很简单:沿着图中这条醒目的红色路线所示的楼梯,一路向上攀登,就能直达山顶的星之塔正门
《王者荣耀世界》即将正式与玩家见面 备受期待的开放世界RPG手游《王者荣耀世界》,已经进入了上线前的最后阶段。官方释放的大量前瞻信息中,地图设计与剧情体验无疑是两大核心亮点。而作为游戏首赛季(S1)的重头戏,全新区域“姑射山”的登场,显然不仅仅是添一张新地图那么简单。它被深度植入了原创剧情,旨在为玩
红色沙漠动力核心怎么获得 想拿到动力核心,目标很明确:找到那些固定刷新的阿比斯守卫。它们常在一些特定地点徘徊,比如坍塌城门区域的悬崖边上,就是不错的狩猎场。 找到目标后先别急着动手,这里有个关键步骤能省下大量时间:在开打前,务必手动保存一下游戏。这相当于给自己买了一份“保险”,万一守卫没掉你想要的东
《王者荣耀世界》已正式官宣将于2026年4月上线 千呼万唤始出来,腾讯天美工作室的开放世界MMOARPG《王者荣耀世界》,终于敲定了2026年4月的上线日期。消息一出,玩家社区的讨论热度再次被点燃。在众多引人注目的首发角色里,“元流之子”以其鲜明的定位和独特的技能设计,成为焦点中的焦点。最近,不少玩
《王者荣耀世界》英雄获取全指南:三种核心方式,快速组建强力阵容 在《王者荣耀世界》的开放世界中开启冒险之旅,作为“元流之子”的你,最令人期待的体验莫过于招募那些熟悉与全新的英雄伙伴。无论是伽罗、东方曜等经典角色,还是“冷春”这样的原创人物,他们的独特故事与强大技能,共同构成了这个东方幻想世界的核心吸





