虚拟币无法交易怎么办?交易所提现教程
虚拟币交易是可兑换虚拟货币的一个实例,可以用于支付商品和服务款项,在用户之间进行交易,并兑换成真实货币或虚拟资产,但同时也会存在虚拟币不可交易情况的存在,此时就要考虑资产交易的可行性,一般来说虚拟币不可交易资产通常指的是交易所不支持且不可在交易所交易的数字资产,遇到虚拟币不可交易资产怎么处理?投资者可以选择继续持有、转换为其他资产、捐赠、销毁等方式处理,接下来小编为大家详细说说。
适合国内用的虚拟币交易所
虚拟币不可交易资产怎么处理?
如果有虚拟币不可交易的数字资产,处理方式取决于具体的情况。一般是继续持有、转换为其他资产、捐赠、销毁、交易平台交易以及联系项目方6个方式,以下是处理方式具体介绍:
1、持有:如果你对这些虚拟币持有信心,并且期望它们在未来升值,可以选择持有。这可能需要耐心等待市场条件变化或项目本身的发展。
2、转换为其他资产:有时候,你可能希望将不可交易的数字资产转换为其他可交易的资产。这可能涉及到与其他持有者的交易,或者通过平台或经纪人进行转换。
3、捐赠:如果你对这些资产的价值不感兴趣,或者希望以慈善的方式处理,你可以考虑将其捐赠给慈善机构或社会项目。
4、销毁:对于某些类型的数字资产,项目方或代币的发行者可能提供销毁选项。销毁意味着将代币或数字资产从流通中撤回,通常是不可逆的。
5、交易平台:尽管某些数字资产不可直接在交易所交易,但有时候项目方或平台可能提供某种形式的二级市场,允许用户在平台内部进行交易或兑换。
6、联系项目方:如果你拥有的数字资产与特定项目相关,可以尝试联系项目方,了解是否有任何解决方案或建议。有些项目可能提供特定的处理选项。
虚拟币不可交易资产如何提现?
虚拟币不可交易资产提现,可以通过自助提币提取这笔资产,无需再联络交易所客服进行提币,下文是在欧易交易所进行不可交易资产提现教程:
1、打开欧易OKX交易所官网(点击注册),在首页输入邮箱,点击“注册”
2、向右滑动滑块,完成拼图进行验证,然后输入邮箱收到的验证码,验证码有效时间为10分钟
3、而后输入手机号,点击“立即验证”
4、输入手机收到的六位数字验证码,有效时间同样为10分钟
5、选择居住国家/地区,勾选服务条款、《风险与合规披露》及隐私政策与声明
6、创建密码需要符合长度为8-32个字符、1个小写字母、1个大写字母、1个数字、1个符号,如:!@ # $ %等条件
7、登录账号后,找到首页的“用户中心”图标,进入身份认证页面
8、可根据不同需求进行不同等级认证(注意:视频认证需在APP上进行操作)
9、点击【资产管理】—【我的资产】
10、选择【资金账户】,您早前充值到欧易的不可交易资产将于【不可交易资产】显示
11、点击【不可交易资产】后,再点相应资产后面的“‧‧‧”图标—选择【提现】,即可前往提币页
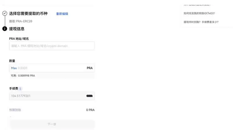
12、在提币页面,选择或者输入【提币网路】、【提现地址】、【数量】。手续费目前是以USDT结算,请确保账户余额中有足够的USDT用以支付
13、检查输入的资料后,点击【提交】以确认提现交易。
热门专题
热门推荐
财务智能化浪潮正深刻重塑行业格局,这既是严峻挑战,更是历史性机遇。对于广大财务从业者而言,固步自封意味着职业风险,主动转型才是破局关键。那么,财务人员如何应对智能化转型?核心在于积极拥抱变化,将人工智能、大数据等前沿技术内化为自身的核心竞争力。 一、持续学习,实现技能进阶 在智能化时代,学习已成为财
在探讨人工智能的最新进展时,语言大模型已成为一个无法回避的核心议题。它早已超越了实验室研究的范畴,正作为构建新一代AI智能体的关键平台,深刻改变着我们与机器交互、协作乃至共同进化的模式。 那么,语言大模型为何能成为AI发展的基石?其核心优势在于强大的理解与生成能力。通过对海量文本数据的深度学习与算法
人工智能的浪潮正席卷而来,其中,大语言模型无疑是浪尖上最耀眼的明珠。它们动辄千亿参数的庞大体量,以及背后精妙的深度学习架构,让机器理解并生乘人类语言的能力达到了前所未有的高度。不过,一个现实问题也随之浮现:这些“通才”型巨无霸,如何能精准地服务于千差万别的具体场景?答案的关键,就在于“微调”这项技术
在数字化浪潮席卷全球的今天,一项融合前沿AI与3D技术的创新解决方案正引领人机交互的新趋势。实在智能重磅推出的全栈AI虚拟人解决方案,深度融合了自然语言处理与3D数字化定制技术,旨在为用户打造前所未有的沉浸式交互体验。这不仅是一次技术升级,更是智能科技迈向人性化、情感化的重要里程碑。 那么,这套AI
在当今企业数字化转型的进程中,流程挖掘技术已成为提升运营效率与管理水平的关键工具。它如同一位专业的“企业流程医生”,能够基于真实数据为企业进行精准诊断并提供优化“处方”。 那么,什么是流程挖掘?简单来说,它是一种从企业信息系统(如ERP、CRM)的事件日志中自动发现、监控和改进实际业务流程的技术。它


















