IDEA源码解码器:10个技巧轻松提升代码阅读效率
当你想深入了解某个类的源码时,比如要查看某个方法的具体实现,显然不可能把所有代码都展现在图形界面上,否则屏幕早就撑爆了。不过借助图形化的继承关系图,或者配合IDEA的Structure功能,你就能快速定位到指定类的源码进行查阅。
免费影视、动漫、音乐、游戏、小说资源长期稳定更新! 👉 点此立即查看 👈
最近正好没什么可忙的,就回过头来梳理过去学过的知识点。在重新研究Servlet部分时,
发现以前学习时硬是靠死记硬背来理清从上到下的继承关系和接口实现,结果总是搞得晕头转向。
这次使用了IDEA的diagram功能后,整个继承链变得一目了然,确实好用得让人惊喜,忍不住想和大家分享这个发现。
| 通过图形化方式查看继承链
在想查看的类标签页内点击右键,选择Diagrams选项,其中包含show和show... Popup两种方式。前者会在当前标签页内新建图表,后者则以浮动窗口的形式展示:
图片
实际上,你也可以从左侧的项目目录树中,对想要查看的类点击右键,同样选择Diagrams,效果是一样的:
图片
接着你就会得到如下所示的继承关系图谱,这里以自定义的Servlet为例:
图片
从图中可以清晰地看到:
蓝色实线箭头 表示继承关系 绿色虚线箭头 表示接口实现关系| 自定义继承关系图,按需展示
2.1 移除不相关的类
生成的继承关系图中,有些类并不是我们想要了解的。比如上图中的Object和Serializable,我们只关心Servlet核心的那几个继承关系,该怎么办呢?
很简单,直接删除就行。点击选择你想要移除的类,然后使用键盘上的delete键即可。清理其他类的关系后,图形展示如下:
图片
2.2 展示类的详细信息
有人可能会说,这样还不够呀,那些继承下来的方法我也想查看。别担心,IDEA通通都能满足你的需求。
在页面点击右键,选择show categories,根据需要可以展开类中的属性、方法、构造方法等内容。当然,第二种方法也可以直接使用上方的工具栏:
图片
然后你就会得到:
图片
如果你想在方法中进一步筛选,比如只看protected权限及以上范围的方法?简单,右键选择Change Visibility Level,根据需要调整即可。
图片
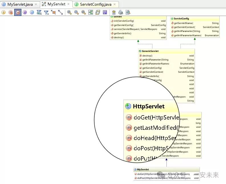
如果你觉得图形太小看不清楚?IDEA同样可以满足你的需求。按住键盘的Alt键,居然出现了放大镜,惊喜不惊喜,意不意外?
图片
2.3 添加其他类到关系图中
当我们还需要查看其他类和当前类是否存在继承关系时,可以选择把相关类添加到当前的继承关系图中来。
在页面点击右键,选择Add Class to Diagram,然后输入你想加入的类名即可:
图片
例如我们添加了一个Student类,如下图所显示。好吧,看来它和当前这几个类以及接口并没有发生什么难以描述的关系:
图片
2.4 快速定位具体代码
如果你想查看某个类中,比如某个方法的具体源码,当然不可能把所有代码都显示在图形界面上,那样屏幕肯定承受不住。
但是可以结合继承关系图,或者搭配IDEA的Structure功能,快速跳转到指定类的源码进行查阅。
双击某个类后,你就可以在其下方的方法列表中浏览。对于你想查看的方法,选中后点击右键,选择Jump to Source:
图片
图片
在进入某个类后,如果还想快速查看该类的其他方法,还可以利用IDEA提供的structure功能:
图片
选中左侧栏的structure之后,如上图左侧会展示该类中的所有方法,点击哪个方法,页面内容就会跳转到该方法的对应部分。
| 写在最后
利用上面提到的这些IDEA功能来学习和查看类关系,理解诸如主流框架源码之类的知识,可以说是非常得心应手了。
相关攻略
12 月 9 日消息,当地时间 12 月 8 日,IntelliJ IDEA 2025 3 正式发布。自这一版本开始,JetBrains 正式取消了此前社区版(Community Edition)
如果你想查看某个类中,比如某个方法的具体源码,当然,不可能给你展现在图形上了,不然屏幕还不得撑炸?但是可以利用图形,或者配合 IDEA 的 structure 方便快捷地进入某个类的源码进行查看。
xml美化提升代码可读性,主要通过格式化实现。方案包括:1 使用专业编辑器如intellij idea快捷键一键美化;2 在线工具适合偶尔使用但需注意安全;3 命令行工具如xmll
作者:@web3mario(https: x com web3_mario)摘要:承接上一篇关于TON技术介绍的文章,这段时间深入研究了一下TON最新开发文档,感觉学习起来还是有
摘要:承接上一篇关于ton技术介绍的文章,这段时间深入研究了一下ton最新开发文档,感觉学习起来还是有些门槛,当前的文档内容似乎更像是一个内部开发文档,对新入门的开发者来说不太友好
热门专题
热门推荐
海信E7S Pro RGB-Mini LED电视发布:4K 180Hz玲珑真彩背光屏,政企双补价6999元起 3月10日,海信正式推出了E7S Pro RGB-Mini LED电视。这款新品最引人注目的亮点,无疑是它那极具竞争力的“政企双补价”——起售价定在了6999元。 核心画质:玲珑真彩背光屏与
用docker来安装openclaw 前言 最近OpenClaw的热度确实居高不下,但它本质上仍是一个处于高速成长期的系统,远未到“成熟稳定”的阶段。这不奇怪,看看开源代码库,一天一个Release算是常态,频繁且快速的迭代正是它活力的体现。 随之而来的,自然是各种意料之外的Bug、与第三方插件的兼
加密货币世界正在产生比以往任何时候都都多的数据。面对数百条区块链、数千种代币以及源源不断涌现的新型去中心化应用,驾驭这一复杂格局对于投资者、开发者和分析师而言都极具挑战性。可靠、实时的区块链数据对于做出明智的决策和驱动下一代加密产品至关重要。 这正是 Chainbase (C) 试图解决的难题。这个
15岁学生花8684元网购苹果iPhone 16,激活日期竟显示1978年 最近一起网购纠纷,听起来有点魔幻。一位15岁的初二学生,攒钱买了台新款iPhone,激活后一看购买日期,居然是1978年。这到底是怎么回事?背后又藏着一个怎样的消费陷阱? 事情发生在江苏苏州。初二学生小金(化名)向媒体反映了
听劝:微软将停止向 Teams 用户自动发送“会议录制过期提醒”邮件 3月11日,微软公布了一项“听劝”的政策调整:将取消默认通过邮件自动发送 Teams 会议录制过期提醒。这意味着,自6月1日起,当会议录制内容即将被永久删除时,多数用户的收件箱将能保持清净,不会再收到系统发来的提醒邮件。 这一调整





