IDEA集成满血DeepSeek,写代码比抄作业还快!
安装 continue 插件
首先,启动 IntelliJ IDEA 开发工具,接下来依次选择菜单栏中的“File(文件)” - “Settings(设置)”(对于 Mac 用户,则选择“IntelliJ IDEA” - “Preferences(偏好设置)”)。在弹出的设置窗口中,找到并点击“Plugins(插件)”选项。进入插件管理界面后,在搜索栏中输入“continue”,系统会自动列出相关的插件。
插件安装完成后,你会在界面右侧看到“continue”对应的图标。
配置 DeepSeek - R1 模型:
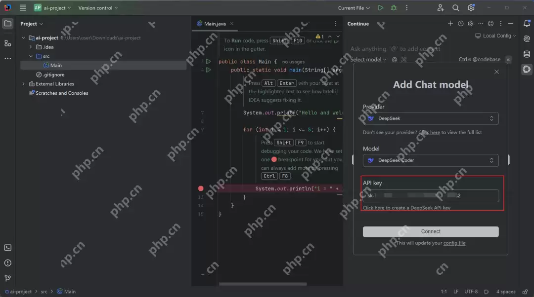
获取 API key 的步骤并不复杂,只需访问官网(www.deepseek.com)并完成注册。


将获取到的 Key 输入到 IDEA 中,点击 Connect 即可使用,如图所示:
我们可以通过 @ 来选择关联哪个文件进行回答处理,如图:
至此,IDEA 通过 Continue 成功接入了 DeepSeek。
相关攻略
SOL合约逐仓模式:精准风控,守护你的每一份资产 在波谲云诡的加密货币合约交易市场,对于每一位交易者,尤其是新手而言,风险控制的重要性远高于追求短期暴利。SOL合约交易中的逐仓模式,正是为此而生的精准风控利器。它通过巧妙的机制设计,将你的交易风险牢牢锁定在可控范围内,为你的资产安全构筑了一道坚实的防
捕捉市场拐点:深度解析BTC顶底分型识别与应用策略 在瞬息万变的加密货币市场中,精准识别趋势的潜在转折点是交易者梦寐以求的能力。面对BTC等资产的剧烈波动,是否存在一种直观且经典的技术工具,能够帮助我们有效判断阶段性顶部与底部?答案是肯定的。顶底分型,作为技术分析领域的基石形态之一,正是为揭示市场可
PEPE合约自动减仓机制深度解析:风险控制的核心与投资者应对策略 在瞬息万变的加密货币合约交易市场,剧烈的价格波动是常态。为了维护交易系统的整体稳定与健康,保护广大交易者的资产安全,PEPE合约设计并引入了一套至关重要的风险控制机制——自动减仓系统。这套机制如同一个精密的“金融安全阀”,在市场风险累
狗狗币合约交易:如何科学设置止盈点,实现利润最大化 在狗狗币合约交易这个高波动的竞技场中,精准的止盈策略是区分普通玩家与成熟交易者的关键分水岭。一个合理的止盈点,其作用远不止于“落袋为安”,它更是你交易系统的风险控制器和利润保护伞,能有效防止因市场突发反转而导致的利润大幅回吐。本文将深入探讨几种经过
单边持仓与多空对冲:Web3投资者的终极仓位管理指南 在加密货币与Web3投资领域,高波动性既是魅力的源泉,也是风险的温床。如何在捕捉机遇的同时有效管理风险,是每一位投资者必须面对的课题。其中,单边持仓与多空对冲作为两种核心的仓位管理策略,其选择直接关系到投资组合的最终表现。本文将深入剖析这两种策略
热门专题
热门推荐
现货持有者坚守仓位,比特币接近115,000水平 近期比特币(BTC)价格接近$115,000水平,市场整体情绪谨慎,但现货持有者依旧坚守仓位,显示出一定的多头信心。 市场现状与资金流动 那么,当前市场的资金究竟在如何流动?分析显示,一个有趣的现象正在上演:短线资金的流入其实相当有限,市场热度并未急
目录 要点介绍:分析师称XRP呈现“最强看涨结构”高位清算集中于2 90美元以上区域 周四,XRP价格稳稳站在了2 80美元上方。这个位置守住了,意味着什么?意味着市场向那个经典的“杯柄形态”目标价——6美元以上——又迈进了一步。 要点介绍: 先看几个核心数据:周四XRP报收2 82美元。技术分析显
近期,以太坊(ETH)衍生品市场经历了短暂的闪崩,但随后价格快速企稳,交易者开始关注关键突破点——$4,500水平。 ETH衍生品市场现状 市场情绪往往在剧烈波动后显露真容。从最新的链上数据和期权、永续合约的交易情况来看,那场短暂的闪崩更像是一次压力测试——结果是,市场波动率显著下降,多空力量似乎进
DOGE单日暴涨11%,交易量激增四倍,市场风向变了? 最近,加密货币市场又热闹起来了。DOGE(狗狗币)上演了一出“旱地拔葱”,价格单日暴涨11%,更关键的是,成交量直接翻了四倍。这种“价量齐升”的场面,无疑给整个迷因币板块打了一针强心剂,市场情绪肉眼可见地回暖了。 DOGE价格拉升原因分析 那么
如何安全获取欧易(OKX)官方APP?一份详尽的下载与使用指南 Binance币安 欧易OKX ️ Huobi火币️ 当人们谈论“欧易易欧”时,指的往往是那个全球顶尖的数字资产交易平台——欧易(OKX)。作为业务版图庞大的行业巨头,其官方APP无疑是用户进行交易、查看行情和管理资产的核心工具。不过,





