vs2010如何生成exe? vs2010生成exe教程
vs2010是微软公司开发的一个功能强大的开发平台,vs2010生成exe功能提供多种编译选项和优化设置,确保生成的文件高效、稳定;开发者可以将编写好的代码快速转化为独立的可执行文件,方便程序的部署和分发,生成exe过程简单快捷。
免费影视、动漫、音乐、游戏、小说资源长期稳定更新! 👉 点此立即查看 👈

vs2010生成exe教程如下:
1、安装插件:先安装 Microsoft Visual Studio Installer Projects 2022 扩展插件。
2、生成64位exe:以qt记事本为例,在VS生成64位exe后,打开qt5.14.2的MinGW终端输入命令生成带dll库文件。

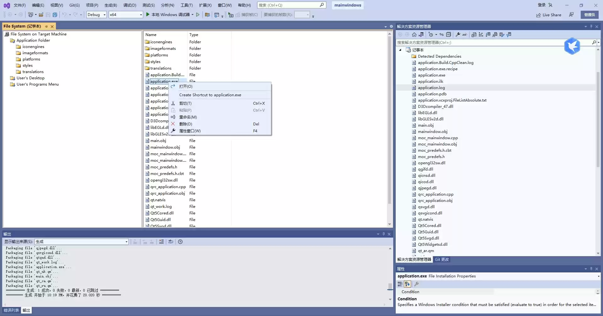
3、添加Setup Project:右键解决方案,点击“添加”->“新建项目”,搜索“Setup Project”模板添加记事本项目;右击项目下的“Application Folder”,选择“添加”->“文件”,将xx.exe所在目录下全部文件添加进去,若有下划波浪线的文件必须删除。

4、创建桌面图标:右击xx.exe,选择“Create Shortcut to xx.exe”创建快捷方式;将快捷方式图标移动到“User’s Desktop”,右击快捷方式,选择“属性”窗口,在属性栏更改名称和ico图标。

5、设置项目属性:单击记事本项目,显示记事本属性,更改作者、公司等信息,重点选择安装平台(Target Platform),确保选择正确的64位或32位。

6、生成安装文件:右击记事本项目,通过“view”定义安装界面,设置好后,右击项目选择“生成”,在记事本目录生成exe和msi文件;可用MSI to EXE Compiller合并msi与exe,得到最终的发布产品exe文件;也可用第三方软件Setup factory直接打包成exe,无需扩展插件。

通过vs2010生成exe功能,开发者能够将源代码高效编译为独立的可执行程序,便于程序的发布和分发;vs2010还支持生成不同配置的exe文件,如调试版和发布版,适应不同使用场景,可以在编译过程中发现潜在问题,提升生成exe文件的可靠性。
相关攻略
12月19日晚间,联动科技(301369)发布公告称,公司自主研发的新产品QT-9800SoC测试系统,目前已顺利完成实验室验证的关键阶段工作,其性能指标均已达到设计要求,具备产线量产测试条件。后续
目录什么是量化紧缩(QT)?量化紧缩政策的目标量化紧缩如何运作?1 停止购买2 允许证券到期3 出售资产4 调整储备金利息量化紧缩的影响1 利率2 经济增长放缓3 金
狗狗币可以提币。提币步骤包括:打开狗狗币钱包,选择“提币”选项;输入提币地址、金额和手续费;确认交易信息无误,点击“发送”。注意:提币时需确保地址正确,设定足够手续费,并等待区块确
下载比特币客户端软件的方法有:1 游戏;2 软件仓库;3 第三方 。客户端软件有bitcoin core、bitcoin qt和electrum,可用于接收和发送比特币、管理
tittiecoin(ttc)是一款开源的scrypt数字货币,受到谷歌前员工charles lee于2011年10月7日创建的litecoin模型的启发。它是bitcoin-qt
热门专题
热门推荐
OPPO A6k手机重磅发布:天玑6300处理器、高清LCD直屏、7000mAh超大电池,售价仅1999元起 OPPO旗下广受欢迎的A系列再添实力新机。近日,备受期待的OPPO A6k正式上市发售。这款新品搭载了备受好评的天玑6300八核处理器,并配备了一块容量高达7000mAh的耐用长寿电池,成为
速览 在《红色沙漠》的广阔世界中,数量丰富的支线任务与主线剧情共同构筑了沉浸式的冒险体验。其中,“熔化锁链的火焰”任务作为瑟金斯家族剧情线的关键环节,其触发机制与主线进程紧密相连。任务并非随时可用,玩家需将主线故事推进到特定阶段后,任务才会自动添加至任务日志。本篇攻略将为你详解此支线任务的接取条件与
《异种航员2》运动机制深度解析 在《异种航员2》(Xenonauts 2)的策略战斗中,对“时间单位”(TU)的高效运用是取胜的核心。每个士兵的移动、射击乃至战术配合,都依赖于玩家对TU的精确规划。操作上手简单:选中单位后,直接使用鼠标左键点击目的地方格,系统便会清晰显示移动所需消耗的时间单位,帮助
速览 在《异种航员2》(Xenonauts 2)的战局中,掌握“战术规避”与精通“火力输出”同等关键。游戏全新设计的掩体系统,是提升你作战小队生存几率的战略性核心。简言之,战场上绝大多数可见的物体都能转化为你的战术屏障。无论是散落的木箱、残缺的矮墙,还是茂密的灌木丛与坚实的建筑物,巧妙地利用它们,就
速览 在开放世界大作《红色沙漠》中,庞大的支线任务系统为玩家提供了丰富的探索体验。其中,“超凡建造物”任务是阿方索家族势力任务线中的重要一环。要成功接取此任务,玩家必须首先完成其前置任务【枪械名门】。在此之后,任务的下一步关键操作是前往游戏中标注的特定建筑地点进行互动调查——这本质上是一个用于快速移





