大模型实战:基于腾讯云HAI服务轻松部署 DeepSeek-R1图文教程
在ai领域,deepseek模型无疑是近期的热点,deepseek-r1的发布和开源让其性能直逼openai的o1正式版。作为一名ai爱好者,我迫不及待想要体验deepseek-r1的实际效果。幸运的是,游乐网的hai服务提供了一种非常便捷的方法,只需三分钟即可完成部署。今天,我将与大家分享这一过程,并附上详细的图文步骤,供有兴趣的朋友参考尝试。
免费影视、动漫、音乐、游戏、小说资源长期稳定更新! 👉 点此立即查看 👈
一、部署流程
首先,登录PHP中文网官网,然后进入PHP中文网HAI服务页面。
访问官网

接着,点击【立即使用】蓝色按钮,进入HAI控制台。如下图所示:

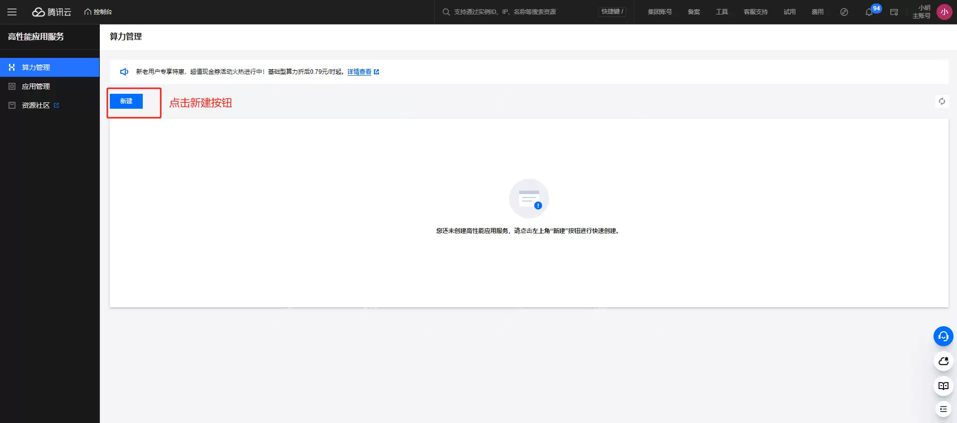
然后,点击新建按钮进行应用创建。控制台主页面如下:

在【社区应用】标签页中,可以找到DeepSeek-R1大模型。如下图所示:

选择配置如下图所示:



说明:为了节省资源成本,如果只是测试,建议选择按量计费模式;地域选择可以根据所在城市就近选择;算力方案选择GPU基础型;云硬盘默认最低配置即可免费提供80GB;总费用为每小时1.23元。
选择完成后,点击【立即购买】按钮,进入算力服务创建页面。如下图所示:

创建完成后的界面如下:

二、体验流程
算力连接目前提供了三种方式:

这里我们选择第一种方式,点击【ChatbotUI】进入对话界面:

简单问一个问题,得到的回复如下:

如果您对Python比较熟悉,也可以尝试JupyterLab方式进行体验。JupyterLab的主界面如下:

三、总结
通过以上步骤,您可以轻松利用PHP中文网的HAI服务部署并体验DeepSeek-R1模型的强大功能。无论是通过可视化界面还是命令行方式,都能方便地进行测试和应用。希望这篇教程能帮助您更好地了解和使用DeepSeek-R1,享受AI技术带来的便利和乐趣。
相关攻略
常见报错解析:“Access Not Configured”故障排除指南 许多开发者和团队成员在使用OpenClaw集成飞书时,都曾遭遇过一个典型的中断提示:“access not configured”(访问未配置)。该提示会明确显示您的飞书账户ID及一组唯一的配对验证码,并指出需要联系机器人所有
OpenClaw 常用指令大全与使用详解 openclaw status:此命令是查看OpenClaw系统整体健康状态的核心指令,执行后即获取服务运行状况的全面报告,是日常运维的首要诊断工具。 openclaw gateway restart:在修改网关配置后,必须运行此指令以重启网关服务,使配置文
如何通过 OpenClaw 实现 Chrome 浏览器自动化操控 在软件开发与自动化测试领域,持续学习是常态。本文旨在详细介绍如何利用 OpenClaw 连接并控制一个已开启的 Chrome 浏览器实例,实现点击、文本输入、文件上传、页面滚动、屏幕截图以及执行 JavaScript 等自动化操作。整
项目概述 你是否希望将强大的 AI 助手带入日常聊天?本教程将指导你完成搭建流程,让你能在 QQ 上直接调用 OpenClaw 智能助手,实现无门槛的 AI 对话体验。 架构说明 ┌─────────────┐ ┌──────────────┐ ┌─────────────┐ │ QQ 用户 │ ─
一 下载并安装Node js,全程保持默认设置 首先,请前往Node js官方网站的下载中心:https: nodejs org zh-cn download。根据您的操作系统(Windows Mac Linux)下载对应的安装程序。运行安装向导时,整个过程非常简单,您只需连续点击“下一步”按钮
热门专题
热门推荐
速览攻略:世界圣羽翼王核心打法与全面解析 本攻略将为你完整呈现《洛克王国》世界圣羽翼王的通关秘籍,深度剖析两种高效实战打法:追求极致速度的“燃薪虫四回合速通”与稳定输出的“酷拉无限连击流”。文章将进一步解析这位翼系精灵王的技能机制、属性克制关系及其在PVE与PVP中的实战定位,帮助你彻底掌握应对其隐
速览:工程系统核心机制解析 在《异种航员2》中,工程系统是整个抵抗力量赖以运转的“战略后勤中枢”。无论是研发新武器、生产重型装甲还是制造先进飞行器,所有实体装备的产出都依赖于此。简言之,该系统的核心运作围绕着两大关键:工程师人力的高效配置与全球稀缺资源的精细化调度。工程师的数量直接决定了每个项目的建
核心速览 在《洛克王国世界》中,治愈兔是一位兼具功能性任务角色与实战辅助能力的精灵。它的价值不仅在剧情推进中体现,更在于对战里出色的治疗与防护表现。本文将为你全面解析治愈兔的精准获取位置、种族属性特点以及实战技能搭配,助你顺利捕捉并最大化其在队伍中的作用。所有关键信息将通过清晰的图文内容详细展示,确
速览 在《红色沙漠》中,挑战传说之狼这一强大的任务BOSS,需要玩家进行充分的准备并遵循完整的任务流程。整个过程环环相扣,你必须首先参与塞莱斯特家族的势力任务,通过完成任务将家族声望提升至指定等级,才能解锁【传说之狼】的专属讨伐任务,最终直面这个传说中的强大生物。 红色沙漠传说之狼怎么打 归根结底,
【宝可梦Pokopia】舒适度全解析:快速提升环境等级的核心秘诀 你是否正在探索《宝可梦Pokopia》世界,并希望有效提升宝可梦栖息地的舒适度?舒适度不仅是衡量宝可梦快乐程度的晴雨表,更是解锁游戏核心内容、加速发展的关键驱动指标。本攻略将系统性地为你揭示提升舒适度的核心途径,涵盖从装饰栖息地、建造





