质押量超 48 万枚 ETH,mETH 凭什么?
3 年前,dragonfly 合伙人 haseeb qureshi 曾大发感慨「非常期待 rollup,也担心其生不逢时,无人喝彩」。彼时,以 polygon 与 bnb chain 等链如日中天,受万众瞩目。而如今处在一线的 l2 主网在当时均未上线。谁曾想,也才仅仅 2 年时间,如今 l2 百花齐放,一时间百舸争流。
2025年主流加密货币交易所:
- 欧易OKX >>>进入官网<<< >>>官方下载<<<
- 币安Binance >>>进入官网<<< >>>官方下载<<<
如果说新兴公链屈指可数,那如今的各类 L2 数量恐怕几只手都数不过来。不过,虽然新建 L2 的成本变得相对较低,但真正获得市场关注度和认可的却相对较少。
赛道技术方面虽停留在 OP 与 ZK 之间的差异化,但真正拉开差距的仍是生态发展状态、用户体验以及流动性激励措施等。
目前来看,除头部最领先的 L2 之外,目前看其他 L2 在 TVL 上差距不算太大。细枝末节方面的差异化,也略显乏味,同时也导致了诸多问题。
其一便是流动性割裂。L2 被饱受诟病的是随着数量增多,大量在二层流转的的资产变得愈加分散,而想要流转到其他 L2 链则费时费力,影响用户体验。这也恰恰是部分市场资金青睐和追捧高性能公链的重要原因之一。
其二则是财富效应普遍委靡。诸多 L2 中,并未出现模因风潮,反而模因浪潮出现在了高性能公链 Solana 上。即便部分应用借助 L2 技术基建发展生态,但仍不及财富效应带来的吸引力大,再加之其币价表现委靡,L2 对部分普通玩家的吸引力逐步变弱。
如何解决其碎片化流动性问题,如何想方设法为玩家资产扩充收益渠道,就成了部分 L2 的破局之道。
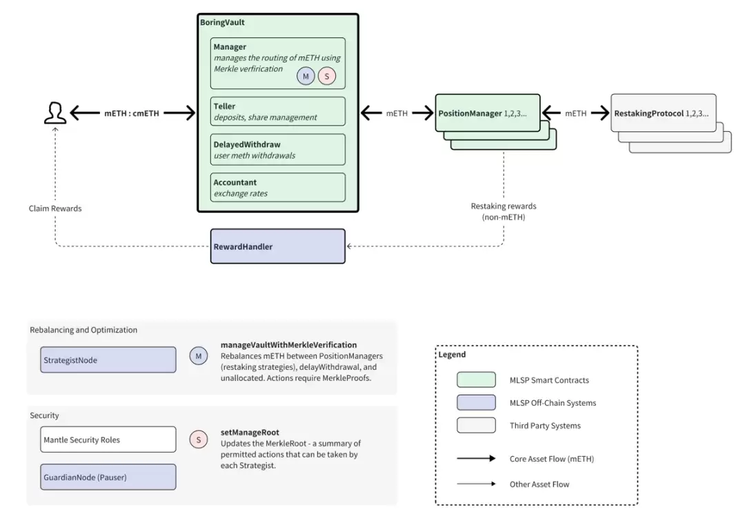
mETH Protocol 简介mETH 是以太坊上无需许可、非托管的 ETH 流动性质押协议。2024 年年末,Mantle 就瞄准了流动性质押的机会,并推出 Mantle LSP。今年 8 月,其品牌名称由 Mantle LSP 升级更新为 mETH Protocol。mETH 即代表 Mantle staked ether 的英文简称,更简洁明了也更符合品牌形象。
用户每质押一枚 ETH,则收到 mETH 质押凭证。取消质押后,可获得原先质押的 ETH 以及质押奖励。
流动性质押巨头 Lido 虽然常年占据 ETH 质押市场的大头,但后续协议的名次更换却相当频繁,竞争激烈。数据显示,目前 mETH 上质押的 ETH 超过 48 万枚,TVL 已升至 11.89 亿美元。
mETH 是 Coinbase 上质押 ETH 数量的 2 倍有余。考虑到第二名为宇宙大所币安,第三名为老牌质押协议先锋,mETH 能取得如此成绩,相当亮眼。
在其最新文档中,其 mETH 被描述为将打造成为最广泛采用以及资本效率最高的 ETH 质押代币。目前来看,各类品牌合作与集成,确实在不断为 mETH 扩展边界、蚕食对手市场份额起到了至关重要的影响。
而在风险管控上,mETH 的核心智能合约和链下服务是非托管的,因此其风险趋小化。此外还采用以太坊上海升级之后的设计,重视 ETH 的完整性,L1 上的 mETH 不会增加其他 POS 代币和链的复杂性。这也为后续的各类集成,打开了方便之门。
市场风云突变中,以 Eigenlayer 为代表性的再质押赛道,再次为流动性质押协议掀起了军备竞赛。一时间如 Swell、Renzo、eth.fi 等为代表的再质押协议风起云涌,搅动变局。
大势所趋之下,mETH 进入再质押赛道顺理成章。
再质押 cmETH所谓的再质押,允许将 PoS 链中的质押资产重新用于保护其他基于以太坊的协议。这使 DApp 能够利用以太坊的 PoS 安全性,而不是创建自己的质押机制,从而增强质押 ETH 在其主要网络安全功能之外的效用。
mETH 协议使用户能够从 Mantle 上的资本效率、便利性和广泛的用例中受益。不过在 DeFi 质押时会锁定,降低了部分效率。再质押则有利于将资本效率更大化。继 mETH 之后,再质押协议 cmETH 也应运而生。
用户的 LST 存入再质押协议中,安全保障由预言机、跨链桥以及 DA 层来负责。部分质押奖励和收入也将会回流至 cmETH 中。
流动性资产优势加密市场讲究资本效率化。抛开本身质押 ETH 可得到的 3.43% 年化收益率之外,本身其质押的收据代币 mETH 还具有原生收益功能。不要小看原生收益,当其资产本身具备收益属性之后,用户跨链到其 L2 的 ETH,则可自动享受生息,极大唤醒了对收益敏感的资金。
除此以外,再质押 cmETH 也大力扩张,不断与其他再质押协议达成合作,如 EigenLayer、Symbiotic、Karak,cmETH 不仅可获得积分,还可享受一定收益。
cmETH 在 Mantle 生态中实现了不错的可组合性。其持有者还可享受 ETH 权益证明验证的收益(由底层 mETH 提供),AVS 主动验证服务收益、代币 COOK 奖励、与其他 L2DApp 等集成的收益。链上优势较为明显。
考验协议整合水平的不仅是链上,链下的整合尤其是与交易所的合作至关重要。毕竟链上玩家并不占绝大多数,也有相当多的玩家,因为流动性和便捷性等因素,选择将资金留在了交易所。
Bybit 选择为 mETH 开通质押入口并上线 mETH。根据 CCData 报告数据显示,截止 9 月末,Bybit 现货市场份额已升至全球第三,而 CryptoRank 数据也显示,交易所 APP 类,Bybit 以 450 万次下载量排名全球第二,仅次于币安。大所流量加持对 mETH 的曝光度带来相当大的拉升效应。
值得一提的是,mETH 也可用作 Bybit 中的保证金。众所周知,保证金的核心作用就是在风险控制、市场流动性以及信用保障上优化稳固。对于 - 大资金以及交易团队而言,当资产被交易所上线为保证金时,极大扩张了 mETH 的用例,对部分犹豫彷徨的交易团队等,无疑更愿意在 mETH 上沉淀资金。反过来,随着资金不断流入,mETH 的流动性变得越来越高,形成良性循环。
市场热点和趋势往往变化迅速,项目团队以及协议紧跟热度方能不断放大影响力。未来的热点在哪?市场的方向和已经可能就会在哪。未来,mETH 还将与一直备受市场期待的 Berachain 以及 Fuel 等合作,以加强流动性整合。
COOK 代币经济学COOK 是 mETH 的新治理代币。目前主要用于对生态系统的方向和其他战略事项进行投票。总量为 50 亿枚,且其中 15.1028% 将分配给第 1 季生态系统活动的合格用户。
该部分份额中,5% 的代币分配给 mETH,4% 分配给 Mantle 奖励站,5% 分配给 Puff 协议,1% 分配给 Puff NFT 持有者,剩余小部分分配给部分联合活动奖励。
值得一提的是,在 VC 币不断受责难的时刻,鲜有项目方在代币分配上愿意做出改变。散户已愈发不满 VC 份额代币占大头,随之而来的是无尽的抛压与被套牢。公平、还是公平。让社区成员也能参与财富浪潮获得利润,才是正解,并将越来越受关注欢迎。
纵观 COOK 总代币分配,其核心团队以及私募融资的份额,各才仅占 10%,而分配给社区以及协议财库的总量高达 60%,可谓真正顺应了市场呼声,从一开始的代币分配设计上就兼顾了公平理念。
对比再质押龙头 Eigenlayer,现其市值在 6 亿美元附近,而 FDV 则达到相当高的 56 亿美元。mETH 现 TVL 近 13 亿美元,Eigenlayer 则是 111.5 亿美元,后者为前者 8 倍有余。若仅按照 TVL 比率计算,则 COOK 上线预估 FDV 则可能在 7 亿美元附近。
COOK 预计将于本月上线,具体细则可能会有变化。
自今年 7 月 1 日至 10 月月初的 mETHamorphosis 的活动中,其数据表现较为亮眼。mETH 持有者可在 Mantle 上积累积分,通过质押、交互生态协议以及添加流动性等增加积分,积分最终可兑换为 COOK。
随着第一季度的正式结束,第二季度的活动即将会在不久揭晓。
小结以太坊在长达数月的 FUD 之后,目前市场资金已经在回暖。众多再质押协议在发币之后,叠加大行情委靡,导致再质押热度熄火相当长的时间。随着美联储降息,DeFi 将会涌入更多收益资金,注入更多流动性。再质押赛道以及 COOK 将会有何表现,值得关注。
相关攻略
AI写作的重复率与训练数据同质化有关,可通过独特指令和丰富数据源来降低,以生成更个性化内容。AI工具提升了生产效率,但在深度逻辑和创新性上仍有局限,需与人类创造力协同,辅助优化内容产出。
在快节奏的商业环境中,数据分析报告对提炼洞察、支持决策至关重要。面对海量数据,撰写报告常遇挑战。借助AI工具可高效搭建框架、分析趋势,节省时间并提升报告的专业度与说服力,使撰写者更专注于深度洞察。
可行性研究报告是项目决策的关键,全面分析成功概率、收益与风险。报告需构建完整逻辑链与数据支撑。项目进展需动态分析市场与技术挑战,团队协作与执行力至关重要。未来将聚焦市场推广与寻求投资。AI工具可提升报告撰写效率,辅助框架搭建与数据分析,使团队更专注于战略决策。
在快节奏的加密货币市场,利用智能分析工具辅助决策变得至关重要 如今的加密货币市场,信息瞬息万变,单凭直觉和经验做决策,风险不言而喻。好在,一系列由AI驱动的交易信号和功能强大的免费行情软件已经成熟,它们能有效帮助投资者捕捉市场动态,优化交易策略。下面梳理的这十大智能分析工具,堪称是币圈投资的“导航仪
要让豆包AI生成逼真的商务谈判对话,关键在于精准设定提示词,明确双方角色、诉求与底线以固化谈判动力。可采用多轮推演模拟动态博弈,嵌入非语言信号增强临场感,并通过预设文化禁忌测试暴露潜在风险。最后利用深度分析功能对脚本进行策略校准与优化,从而获得高保真的模拟练习。
热门专题
热门推荐
在内容创作领域,效率与质量是每一位创作者必须平衡的核心课题。选择一个功能强大的专业平台,能够有效提升产出能力与作品水准。本文将为您深度解析“刺鸟创客”——一个专为写作者设计的AI辅助创作平台,看看它如何成为您创作路上的得力助手。 核心定位与独特优势 刺鸟创客是一个集专业内容生产、高效创作流程与稳定服
在人工智能技术快速发展的当下,如何让开发者高效、便捷地将AI能力集成到自己的产品中,已成为一个关键课题。市场上有多种平台提供此类服务,其中OLAMI欧拉蜜人工智能开放平台,是一个值得开发者重点关注的解决方案。 概括而言,OLAMI欧拉蜜是一个综合性的AI开放平台。它集成了云端API接口、便捷的管理后
文心快码是什么? 在软件开发领域,提升编码效率是开发者永恒的追求。百度推出的文心快码(Baidu Comate),正是这样一款基于百度文心大模型打造的智能编程助手。它深度融合了百度在人工智能与编程领域的海量数据与深厚技术积累,旨在为开发者提供实时的AI辅助。自2023年6月发布以来,文心快码快速迭代
在内容创作领域,效率与质量往往难以兼顾。是否存在一款工具,能够像一位不知疲倦的助手,将您的灵感迅速转化为结构严谨、语言流畅的优质文章?今天我们将深入探讨的HeyFriday,正是这样一款旨在解决此痛点的智能写作助手。 HeyFriday是什么? 简而言之,HeyFriday是一个专注于帮助用户高效生
在当今数字化时代,无论是社交媒体运营、内容创作还是日常办公,一款简单易用且功能强大的在线图片编辑工具都显得尤为重要。改图鸭作为一款全面的在线图像处理平台,集成了多种实用功能,让用户无需下载复杂的专业软件,直接在浏览器中就能完成绝大多数常见的图片编辑需求,大大提升了工作效率。 核心功能:从基础编辑到智













